定义
区块链身份系统使用户能够将其自己的数据货币化,跟踪数据的使用方式,并轻松共享和保护数据。
在链下世界中,“数字身份”(D-ID)指的是当用户在线花费时间和进行活动时,由各方和平台收集的聚合信息。诸如用户的搜索历史、社交媒体活动、交易历史、用户名和密码、通话记录、SSN、出生日期、信用记录、医疗记录和其他重要信息等数据通常会以某种方式在线存储,最终构建出一个分布在多个数据库中的独特个人资料 — 即每个用户的数字身份。
用户可以使用一系列身份验证和安全工具来保护其数据,但即使是最安全的在线平台也可能遭到黑客攻击,从而暴露用户 D-ID 的敏感方面,并使他们和平台面临身份盗窃和欺诈的风险。事实上,多项研究表明,被黑客入侵或泄露的个人信息是最常在暗网上交易的产品之一。
相比之下,D-ID 在区块链上的运作方式既更公开又更私密。区块链是去中心化、不可篡改的账本(或数据库),允许个人进行点对点交易,同时保持对账本/数据的一致,最终创建共享事实的来源。区块链是公开的,因为任何参与者甚至局外人都可以审计每笔交易和地址,而且区块链是私密的,因为除非明确许可,否则区块链不需要 KYC(了解你的客户),用户可以使用他们的区块链地址匿名参与,这些地址与其链下身份几乎没有或根本没有关联。
区块链技术一个特别有前景的用例是通过将区块链技术的最佳特性应用于传统 D-ID 系统来改善 D-ID 体验。虽然架构细节各不相同,但基于区块链的 D-ID 解决方案理想情况下应允许用户有选择地选择与谁以及何时共享他们的信息,将用户信息保留在易受攻击的数据库之外,允许用户更好地将其数据货币化,并更好地保护用户隐私。虽然这个用例乍看之下似乎微不足道,但它提供的不仅仅是便利性和数据安全性 — 据估计,到 2030 年,数字身份和相关产业可能达到 GDP 的 3%。
本文将探讨与传统 D-ID 实施相关的风险和挑战,分析区块链 D-ID 如何解决这些问题,并分析四种依赖 Chainlink 预言机将个人信息与区块链连接的特定实施方案。
D-ID 当前的缺陷
尽管用户已经习以为常,但传统 D-ID 系统的缺陷既是系统性的,也是有害的。D-ID 是使人们日常生活中依赖的许多在线系统正常运行的关键要素,但在几乎每个步骤 — 从数据的收集、存储和销售 — D-ID 都充满了安全、隐私甚至伦理问题。最终,这些问题可以大致分为三类:数据货币化、数据访问和数据存储。
数据货币化
D-ID 的一个重要部分是主要互联网平台秘密收集的用户行为、习惯和传记信息。例如,搜索引擎可能会收集有关用户兴趣的数据,以便为其量身定制广告,或者社交媒体网站可能会将用户原生创建的信息出售给感兴趣的各方,例如政治竞选活动。由于这些活动的细节通常隐藏在使用条款协议中,因此这些平台的用户普遍且不知不觉地通过花费时间(表面上是在休闲中)来丰富平台。
用户通过参与正常习惯,在不知不觉中向平台提供信息,然后平台将这些信息货币化的过程通常被称为“免费劳动”。免费劳动的支持者认为,这种数据货币化是访问通常是免费服务/平台的自然权衡,并且它们最终通过允许平台更快地增长并提供更好的用户体验使受益。
然而,免费劳动会带来一系列伦理和隐私问题,通常围绕用户不清楚正在收集哪些数据、出售给谁或存储在哪里。尽管一些国家试图对主要平台可以收集的数据进行监管,但免费劳动仍然是一个普遍存在的问题,互联网上的所有用户都不确定正在收集哪些数据以及正在对数据做什么。
数据访问
与其他的互联网平台和服务相比,某些互联网平台和服务需要更完整的 D-ID 配置文件才能访问。社交媒体网站可能只需要一个电子邮件地址(尽管它们随后会建立用户的个人资料),而借贷服务或政府机构可能需要完整的财务或个人历史记录,然后才能通过其门户网站提供访问和服务。因此,用户经常被迫在不同的平台上一次又一次地提供关于自己的相同信息。虽然数据库的分离可以通过隔离攻击来防止更灾难性的破坏,但每个存储重要用户信息的数据库最终都会增加用户数据的攻击面。
这使用户处于一个困难的境地,必须在耗时的流程和官僚机构之间做出选择,或者将他们的信息存储在数据库中以供重复使用,而这些数据库可能容易受到攻击。此外,该系统还会给平台带来麻烦:政府机构可能会在多个服务器上存储冗余信息,从而导致成本效率低下,而其他平台可能会因用户数据泄露而更容易受到诈骗或盗窃。在许多情况下,平台最终对与身份盗窃相关的任何经济损失负责。
数据安全
如上所述,用户经常在网上传播关于自己的信息,包括财务信息,以便进行购买或获得服务。访问和安全性很少齐头并进,D-ID 也是如此 — 每个存储关于用户信息的网站都提供了一个新的攻击媒介,通过该媒介他们的信息可能会被盗。
鉴于威胁的程度,人们会期望平台会投资于卓越的安全和隐私基础设施。然而,尽管做出了安全努力,但统计数据表明数据保护问题正在变得更糟,而不是更好:每年有高达 10% 的人口 受到身份盗窃的影响,并且在疫情期间这一数字还在上升。
基于区块链的 D-ID 解决方案
由于这些缺陷,D-ID 是一个适合区块链技术颠覆的领域。通过使用区块链来架构卓越的 D-ID 系统,可以解决 D-ID 中许多最明显的问题,并启用全新的用例。
基于区块链的 D-ID 系统的关键特性将包括:用户能够将其原生创建的信息货币化并跟踪其信息的使用方式;能够随时轻松地共享 D-ID 信息;以及能够确保数据的安全。实现这些目标的方法有很多种 — 包括完全消除链下身份的可能性 — 每种方法都以不同的方式利用区块链。
DECO
Chainlink 的隐私保护预言机技术 DECO 是一种基于区块链的 D-ID 系统,由 Chainlink Labs 首席科学家 Ari Juels、研究员 Fan Zhang 等人开发。虽然新的 D-ID 存储解决方案可能会改变数据的存储方式,但现实情况是,许多数据仍然存储在受信任的数据库中。许多用户/机构可能更喜欢委托高度安全的托管人来保护数据的安全性,尤其是政府和大型企业。
DECO 允许预言机证明受信任数据库/系统中信息的有效性,而无需使用称为零知识证明的加密技术将其暴露给公众甚至预言机本身。从本质上讲,预言机可以加入用户发起的 Web 会话来证明某些请求的信息 — 可能是为了验证某人的身份、批准他们的财务信息或检查关键的政府记录。重要的是,这些数据永远不会离开安全、用户选择的数据库,从而允许用户将他们的 D-ID 信息存储在他们信任的某些位置,并设置选择性访问,而不是将其传播到各种对访问控制保证较弱的系统。这提供了一个隐私保护的即插即用选项,它结合了传统系统的可用性和区块链的安全性。

DECO 的主要技术之一涉及三方握手——一种 Prover(用户)和 Verifier(预言机)可以组合他们的公共 TLS 密钥并形成数据组合请求的方法,而 Verifier 永远不会收到所述数据。
DECO 的隐私保护技术还允许使用原本不可能实现的用例,例如大数据医学研究。多年来,研究人员一直对将机器学习和计算分析应用于大型医疗数据集的潜力感到兴奋,希望使用这些工具来进行人类分析无法找到的发现和突破。然而,患者数据的隐私和安全问题长期以来一直是一个障碍。DECO 将允许研究人员有选择地访问他们需要的数据,同时遵守 HIPA 法规,并且不会使这些数据面临风险,从而可能开启医学研究的新时代。
Bloom
使用区块链技术来增强 D-ID 的另一个项目示例是 Bloom,这是一种去中心化身份协议,允许用户声明、控制和有选择地共享他们的财务数据,同时通过去中心化架构保留完全所有权。
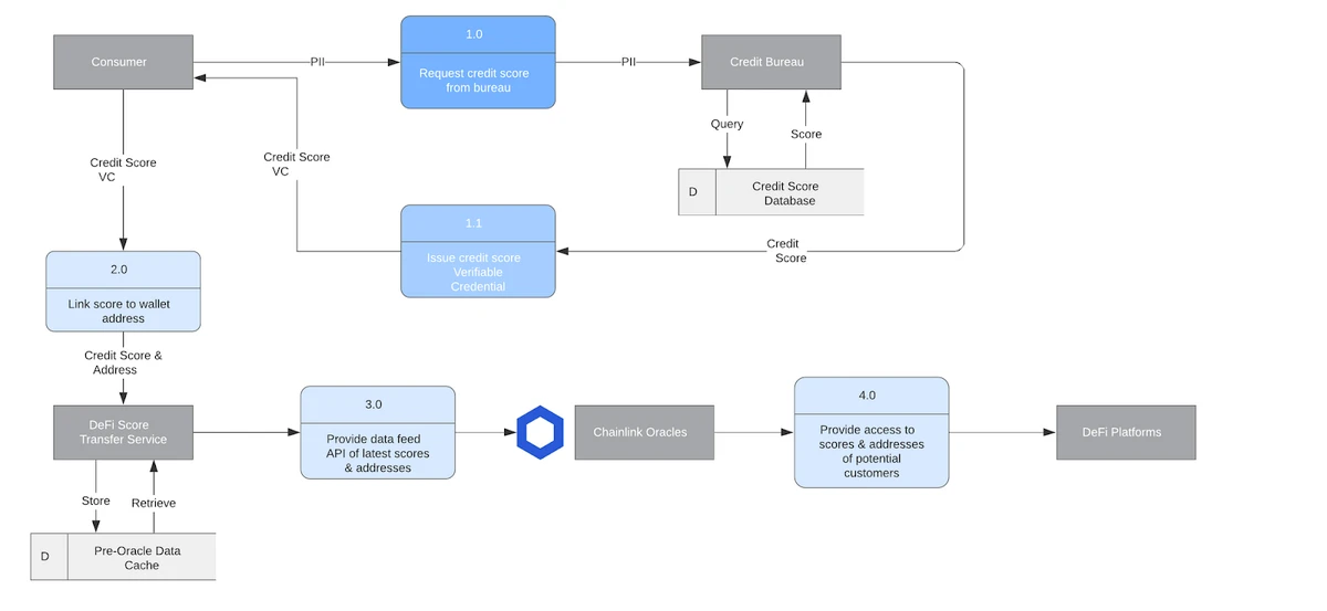
Bloom 通过获取用户提供的数据并验证每个用户的身份来工作,然后将这些数据作为加密哈希写入区块链。这允许将用户信息存储在公共账本/真实来源上,同时保持其隐私性。它对于财务信息特别有用,财务信息是 Bloom 的核心关注领域之一 — Bloom 最近的一篇 博客文章 阐述了 Chainlink 预言机如何帮助将信用评分连接到 DeFi 协议。

Chainlink 去中心化预言机如何将信用评分连接到 DeFi 协议。
Bloom 首席技术官 Isaac Patka 说:“Bloom 最初是使用 智能合约 和以太坊地址来唯一识别个人并使他们能够声明、存储和共享经过验证的身份属性,目标是去中心化信用局模型。”“随着技术的发展,我们与更大的去中心化/自主身份社区合作,为识别用户、颁发凭证和交换信息开发开放和可互操作的标准。身份标准现在已经成熟到我们可以将这项技术推向市场并产生全球影响。我们很高兴能够实现我们最初的扩大金融包容性的愿景,并使用像 Chainlink 这样的平台来弥合传统世界和去中心化世界之间的差距。”
Unstoppable Domains
Unstoppable Domains 是一种去中心化的基于区块链的协议,用于在以太坊区块链上注册和托管互联网 域名作为非同质化 ERC721 代币。Unstoppable Domains 最近宣布 一项新功能,该功能使用 Chainlink 预言机将 Twitter 用户链接到特定域名,从而可以轻松识别和确认用户的公共地址基于他们的社交媒体帐户。此外,用户可以直接向域名发送付款,从而绕过通常令人困惑的以太坊地址,从而获得卓越的 UI/UX 体验。
这种解决方案的独特之处在于它有可能完全绕过现实世界的信息。Twitter 用户可以保持匿名,但仍然拥有链接到他们的命名互联网域名,该域名可以发送和接收基于区块链的付款。这允许在身份可能完全数字化并且不必存储在任何中心化数据库中的各方之间安全、高度直观地转移价值。
Decentr
Decentr 是一个旨在提供 Web3 版本信用评分的项目 — 他们称之为“个人数据价值”(PDV)。每个用户的 PDV 都将来自社交媒体活动、链上活动(如其拥有的总资产和偿还贷款的历史)以及现实世界数据(如 KYC/AML 信息)的潜在组合。正如 Decentr 的 博客文章 中所讨论的,Chainlink 预言机可以将此数据提供给任何区块链上的 DeFi 协议,并且具有高 PDV 值的用户可能会获得抵押不足甚至无抵押的贷款。

Decentr 与 Chainlink 集成,为 DeFi 提供以用户为中心的社交声誉评分。
与 Unstoppable Domains 一样,这种方法不仅找到了一种使用区块链安全地将链下数据连接到 D-ID 的方法,而且还通过获取有价值的链上数据并使用它来创建用户的 D-ID 配置文件来支持区块链身份体验。注重隐私的用户可能会完全绕过使用真实世界的信息,而是仅从他们的链上指标构建他们的 PDV 值。
结论
当前 D-ID 系统的缺陷始终如一且普遍地将用户的隐私和安全置于风险之中。然而,这些风险目前被认为是访问关键日常服务和平台的必要权衡。通过使用区块链技术和 Chainlink 预言机,可以通过安全地允许平台按需访问链下数据,或者通过完全放弃链下身份来代替由 Chainlink 预言机网络验证的链上数据来降低这些风险。
这些发展不仅有助于保护用户的隐私和数据安全,而且还有可能为私人数据启用新的用例,而由于安全和隐私问题,这些用例原本是不可能实现的。通过使用 Chainlink 预言机将链上和链下数据连接到协议和 Web3 平台,数字身份的新时代可能才刚刚开始。
什么是质押?区块链、预言机和 DeFi
区块链可扩展性:执行、存储和共识
区块链上的数字身份:使用 Chainlink 保护用户数据
如何在 Web3 创始人中蓬勃发展
Web3 中网络效应的重要性
可验证随机函数 (VRF)
什么是区块链技术?
什么是流动性质押?
什么是质押?区块链、预言机和 DeFi
什么是 BRC-20 代币?
什么是比特币 Layer 2?
什么是重放攻击?
什么是女巫攻击?
为什么真正的随机性在 Web3 中很重要
- 原文链接: chain.link/education-hub...
- 登链社区 AI 助手,为大家转译优秀英文文章,如有翻译不通的地方,还请包涵~